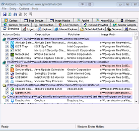
삭제 안되는 파일의 강제 삭제 - [Wise Force Deleter v1.2.2.23] # 윈도우 XP부터 10까지 폭넓은 지원 # 한글지원# 프리웨어 액세스 거부나 공유 위반 오류, 소스 또는 대상 파일의 사용 중, 다른 프로그램이나 사용자가 사용 중,디스크가 꽉 찼거나 쓰기 보호 및 파일이 현재 사용 중이라서 삭제가 안된다고 나올 때 간단하게잠금해제 하고 삭제해주는 프로그램 다운로드 #설치화면 설치 진행하시면 됩니다 #실행화면 #한글로 변경하기 더보기 미션임파서블 : 로그네이션 리뷰 "이게 최선이었나요"[약 스포] ▣ 소개 IMF기관의 과격한 행동을 문제시 삼는 CIA에 의한 IMF의 해산 여기에 한술 더 떠서 나타난 반IMF조직 신디케이트 이번에도 헌트는 열심히 뛰고, 떨어지고, 구르고, 수영하고, 날아다닙니다. OST가 나옵니다. 빰! 빰! 빠라! 빰! 빰! 빠라! 합니다. 시작할 때도, 영화 중간에도, 영화 끝날 때도. 완벽한 소개구만. ▣ 주관적 감상 꽤 늦은 시간이였는데도 사람들이 꽉 차는 걸 보고 역시 무난하게 보기 좋은 영화 중 하나라는 생각이 들었습니다. 저도 꾸준히 챙겨보는 영화이고 볼 때 마다 아쉬운 점은 있었지만 불만은 없었지요. 블록버스터 액션 영화에게 큰 기대를 하진 않습니다. 독특한 소재라든가 짜임새 있는 줄거리, 뛰어난 연기 그런건 별로 기대 안 해요. 그냥 가벼운 마움으로 즐기면 되는 .. 더보기 윈도우 자동시작 프로그램 관리 [Autoruns v13.4] # 윈도우 시작 프로그램 관리# 영어 다운로드 실행화면 더보기 TXT 텍스트파일 줄맞춤과 정리 -[CrAutoFix] # TXT 파일 줄맞춤 정리 다운로드 실행화면 더보기 이전 1 ··· 11 12 13 14 15 16 17 ··· 83 다음